:: Navodila za uporabo
Webtools
Navigacija
Urejanje vsebine
Katalogi
Elementi
Novice
Forum
Prijava
|
Kazalo
|
Kontakt
Išči
Začetek
|
Katalogi
>
Katalog artiklov
Katalog elementov
Katalog slik
Katalog dokumentov
Katalog novic
Galerija slik
Katalog digitalnih vsebin
Katalog artiklov
Katalog filmov
Katalog avkcij
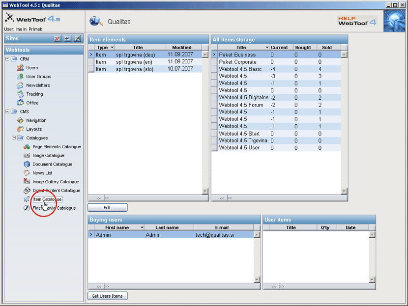
Katalog artiklov - "Item Catalogue"
Postopek:
S klikom na katalog artiklov "Item Catalogue" odpremo administrativni modul za spletno trgovino
V katalogu lahko:
Urejamo artikle v trgovini
Urejamo prodajne layoute
Pregledujemo prodajo oz. naročila
Zadnja sprememba strani:
10.9.2007 16:02:32
Pogoji uporabe
Varovanje zasebnosti
© 2001-2011
Qualitas